免费网站源码

下载列表

IPTV电视直播源管理系统源码
免费

IPTV电视直播源管理系统源码

简介:这是一个电视直播源管理系统,主要用于对接定制的DIYP影音,实现定制化的电视直播软件。软件对接教程请看后面。灵感来源于恩山无线论坛内的《IPTV管理系统》,因为有些功能我用这不是很方便,所以自己...
下载 源码
29 123 0
uniapp+vk框架打造的一站式软件库源码,含软件商店与直播盒子功能
免费

uniapp+vk框架打造的一站式软件库源码,含软件商店与直播盒子功能

简介:uniapp+vk框架打造的一站式软件库源码,含软件商店与直播盒子功能前端部署教程:解压并导入源码:将源码文件解压后导入到HBuilder中。展开文件目录,找到unicloud文件夹,右键选择&...
下载 源码
15 123 0
绿豆7.0动态域名版前端源码加API插件免授权开心版
免费

绿豆7.0动态域名版前端源码加API插件免授权开心版

简介:绿豆APP源码7.0木白动态域名插件版苹果CMS原生JAVA影视源码修正版这套源码是百分百可运行的,无需授权无限制,通过android studio开发工具来打包封装APP绿豆和萝卜app功能基...
下载 源码
28 123 0
SKAPP SK影视反编译详细教程+源码
免费

SKAPP SK影视反编译详细教程+源码

简介:SKAPP SK影视 反编译详细教程+源码广告可关可开,也可以对接可接SDK广告,运营级域名或者IP都可以,数据库版本要5.7,5.6不行图片:...
下载 源码
23 123 0
测评小程序uniapp开发 支持微信抖音小程序源码带云后台
免费

测评小程序uniapp开发 支持微信抖音小程序源码带云后台

简介:测评小程序uniapp开发 支持微信抖音小程序源码带云后台图片:
下载 源码
14 123 0
Vue开源在线图片海报设计工具网站源码
免费

Vue开源在线图片海报设计工具网站源码

简介:Vue开源在线图片海报设计工具网站源码一款美观且功能强大的在线设计工具,具备海报设计和图片编辑功能,基于Canvas的开源版【稿定设计】。适用于多种场景,如海报生成、电商产品图制作、文章长图设计...
下载 源码
20 123 0
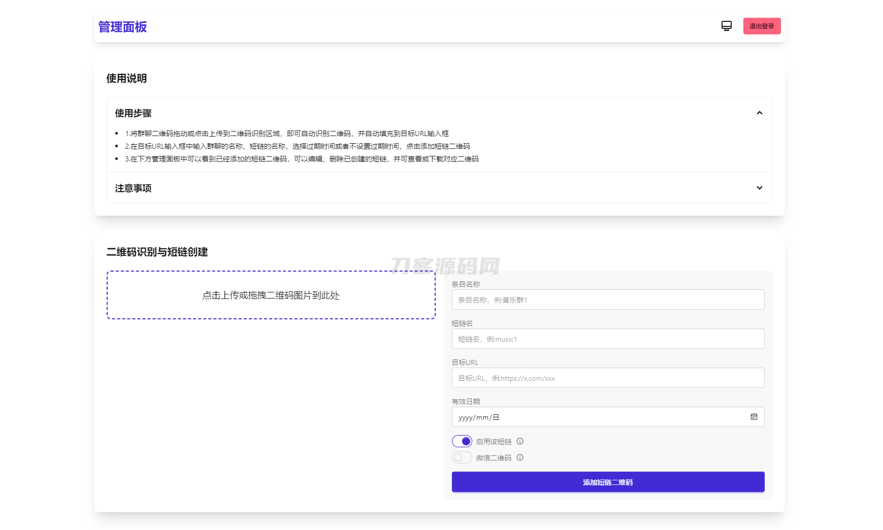
微信群永久二维码生成系统源码
免费

微信群永久二维码生成系统源码

简介:苦于微信群聊二维码频繁变动,开发这个能生成永久二维码的工具,不需要服务器。也可作为 URL 缩短链接服务使用。功能特性...
下载 源码
13 123 0
AI插件影视APP源码 附app反编译修改教程
免费

AI插件影视APP源码 附app反编译修改教程

简介:AI插件影视APP源码 附app反编译修改教程 图片:
下载 源码
23 123 0
香港股票源码/大宗交易与新股申购系统源码/全套视频教程
免费

香港股票源码/大宗交易与新股申购系统源码/全套视频教程

简介:香港股票源码/大宗交易与新股申购系统源码/视频搭建教程前端是Vue开发:手机端、代理端、后台均采用Vue.js开发,确保用户操作流畅,响应速度快后端Java全开源:服务端使用Java开发,全开源...
下载 源码
28 123 0
微信实用工具箱集合小程序源码
免费

微信实用工具箱集合小程序源码

简介:一款微信小程序原生开发的实用型工具集合工具箱,可二开增加工具功能无需服务器和域名,本地部署可对接流量主广告接入自定义轮播图第三方微信小程序跳转引流图片:...
下载 源码
14 123 0