本站资源仅供研究学习,请勿商用,产生法律纠纷本站概不负责!
如果侵犯了您的权益,请与我们联系,我们会立即处理。
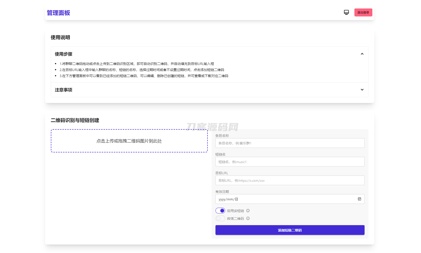
简介:苦于微信群聊二维码频繁变动,开发这个能生成永久二维码的工具,不需要服务器。也可作为 URL 缩短链接服务使用。功能特性
应用介绍
©软件著作权归作者所有。本站所有软件均来源于网络,仅供学习使用,请支持正版!
转载请注明出处: 牛牛源码 » 微信群永久二维码生成系统源码
预览截图
商品属性
| 类别 | 网站源码 | 兼容性 | Linux |
| 最新版本 | 文件大小 | 0 | |
| 语言 | 其他 | 浏览次数 | 14 次浏览 |
| 标签 | 微信群永久二维码生成系统源码 | ||



发表评论 取消回复